プロビジョニングについて
プロビジョニングとは、SCIM(System for Cross-domain Identity Management)の仕様に基づきKibelaのユーザーおよびユーザーリストをMicrosoft Entra IDなどのIdP(Identity Provider)で管理する機能です。
プロビジョニング機能はエンタープライズプランでのみ利用できる機能です。
プロビジョニングを有効にすると、以下の通り同期されます。
| IdP | Kibela |
| ユーザー | ユーザー |
| グループ | ユーザーリスト(所属ユーザーを含む) |
Kibelaで動作確認済みのIdPは以下の通りです。
- Microsoft Entra ID
設定方法
オーナーまたは管理者が、「設定」の「プロビジョニング」から設定できます。
プロビジョニングを有効にする
プロビジョニングを有効にするためには、「SAML2.0 認証」を「移行モード」または「SAML2 SSOのみ有効」に設定してください。
Kibela
-
プロビジョニングを「有効」に設定する

-
トークンを作成する

-
作成したトークンをコピーする

IdP (Microsoft Entra ID)
-
管理者資格情報を設定する

以下の通り設定してください。
設定項目 値 認証方法 ベアラー認証 テナントのURL https://お客様のチームのサブドメイン.kibe.la/scim/v2 シークレット
トークンKibelaで作成し、コピーしておいたトークンをペーストしてください 「テスト接続」をクリックし、成功することを確認してください。
- 属性マッピングを設定する
-
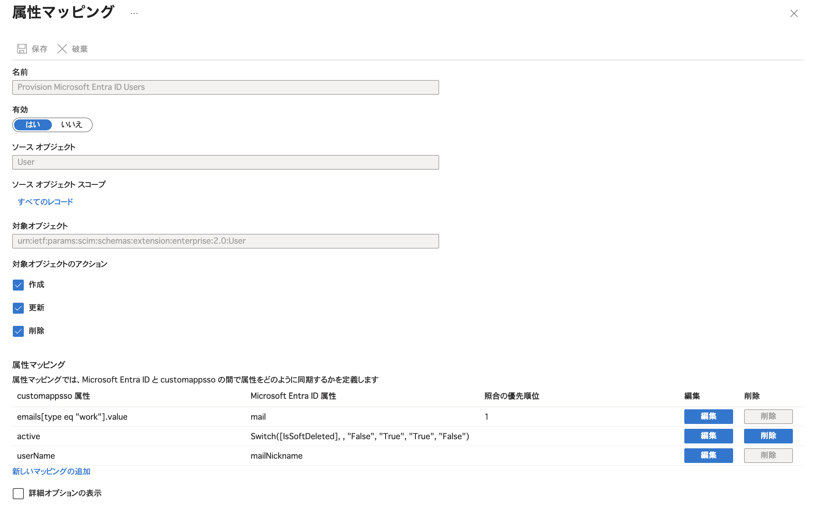
ユーザー
属性マッピングを以下の通り設定してください。
-
項目 値 マッピングの種類 直接 ソース属性 mailまたはuserPrincipalName nullの場合の既定値(オプション) 空欄(入力しないでください) 対象の属性 emails[type eq "work"].value この属性を使用してオブジェクトを照合する はい 照合の優先順位 1 このマッピングを適用する 常時 ソース属性は「SAML によるシングル サインオンのセットアップ」の「(2)属性とクレーム」に設定されている「一意のユーザー ID」の属性を指定してください。
ソース属性値とSAMLの一意のユーザーID属性が一致していないと、プロビジョニングしたユーザーとして、KibelaにSAML2.0 シングルサインオンできません。
-
デフォルトで定義されています。そのままお使いください。項目 値 マッピングの種類 式 式 Switch([IsSoftDeleted], , "False", "True", "True", "False") nullの場合の既定値(オプション) 空欄(入力しないでください) 対象の属性 active この属性を使用してオブジェクトを照合する いいえ 照合の優先順位 空欄(入力しないでください) このマッピングを適用する 常時
-
項目 値 マッピングの種類 式 式 例:
Join(" ", [surname], [givenName])nullの場合の既定値(オプション) 空欄(入力しないでください) 対象の属性 displayName この属性を使用してオブジェクトを照合する いいえ 照合の優先順位 空欄(入力しないでください) このマッピングを適用する 常時
マッピングの種類を「直接」、ソース属性を「displayName」などに設定することも可能です -
項目 値 マッピングの種類 直接 ソース属性 mailNickname nullの場合の既定値(オプション) 空欄(入力しないでください) 対象の属性 userName この属性を使用してオブジェクトを照合する いいえ 照合の優先順位 空欄(入力しないでください) このマッピングを適用する 常時
-
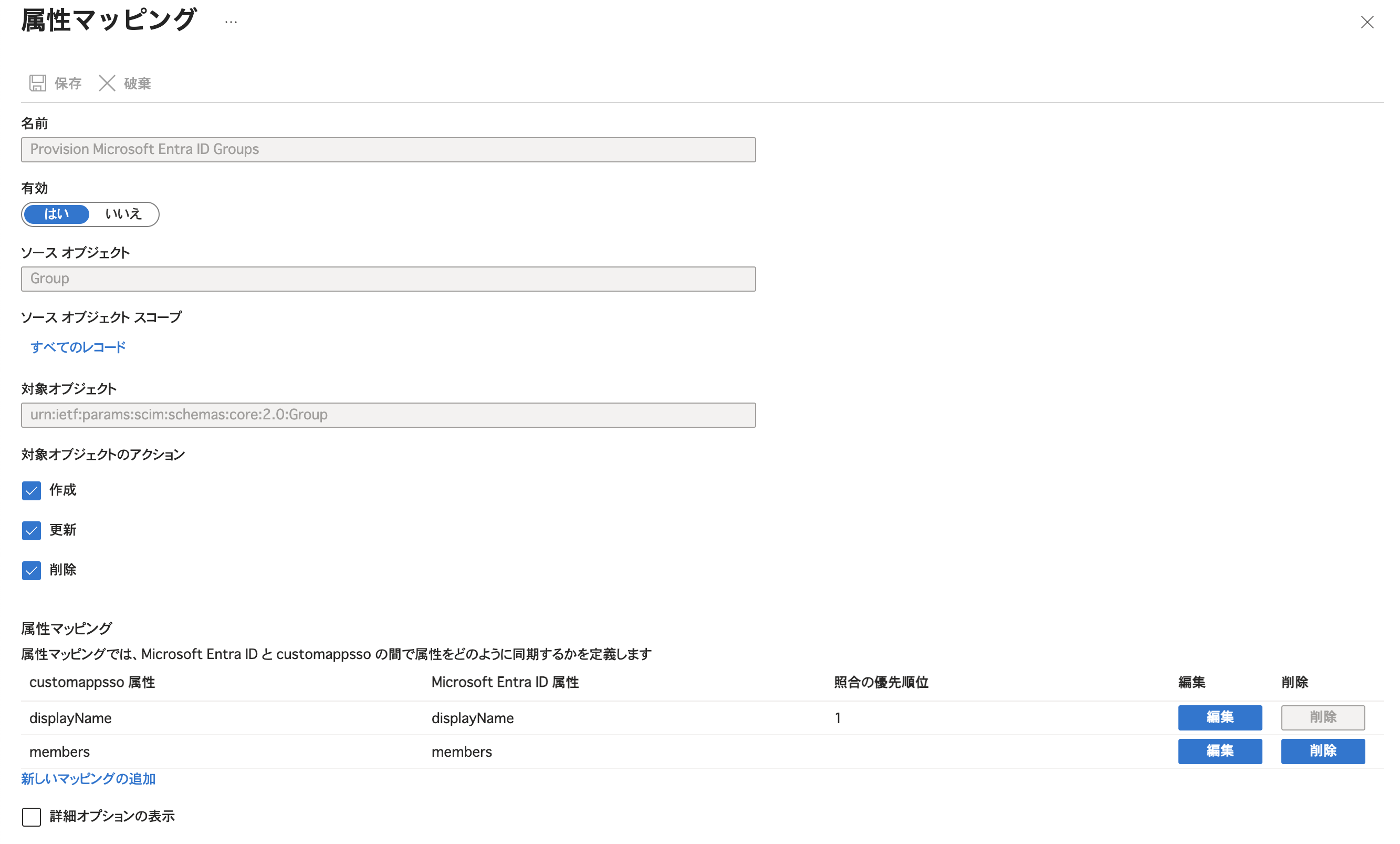
- グループ

属性マッピングを以下の通り設定してください。
-
-
-
-
項目 値 マッピングの種類 直接 ソース属性 displayName nullの場合の既定値(オプション) 空欄(入力しないでください) 対象の属性 displayName この属性を使用してオブジェクトを照合する はい 照合の優先順位 1 このマッピングを適用する 常時 デフォルトで定義されています。そのままお使いください。
-
項目 値 マッピングの種類 直接 ソース属性 members nullの場合の既定値(オプション) 空欄(入力しないでください) 対象の属性 members この属性を使用してオブジェクトを照合する いいえ 照合の優先順位 空欄(入力しないでください) このマッピングを適用する 常時 デフォルトで定義されています。そのままお使いください。
-
-
-
範囲を設定する
「すべてのユーザーとグループを同期する」または「割り当てられたユーザーとグループのみを同期する」が選択できます。
-
プロビジョニングを開始する
プロビジョニングを開始する前に「オンデマンドでプロビジョニング」からプロビジョニングのテストをおすすめします。
プロビジョニングを無効にする
IdP (Microsoft Entra ID)
- プロビジョニングを停止する
Kibela
-
トークンを破棄する

-
プロビジョニングを「無効」に設定する
